Readwritelock java example. This will produce the following result. The reentrant lock clas...
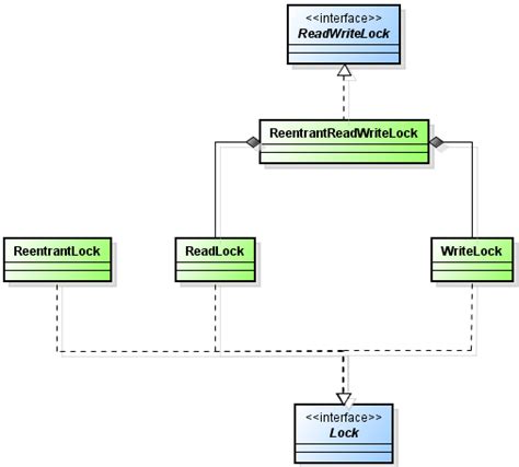
Readwritelock java example. This will produce the following result. The reentrant lock class has been provided in the Java concurrency package from Java 5. locks. The write lock is exclusive. ReadWriteLock interface allows multiple threads to read at a time but only one thread can write at a time. All ReadWriteLock implementations must guarantee that the memory synchronization effects of writeLock operations (as specified in the Lock interface) also hold Jan 14, 2022 · Learn with example how ReadWriteLock interface works in Java and its utility in concurrent Java programs. . Jul 23, 2025 · ReadWriteLock is an interface. By understanding its fundamental concepts, usage methods, common practices, and best practices, developers can write more efficient and robust multi-threaded applications. Explore the usage and benefits of ReadWriteLock for efficient thread synchronization and concurrent data access in Java programs. It is the implementation of the Lock interface, and according to Java docs, the implementation of the Lock interface provides more extensive operation than can be obtained using synchronized method. Mar 11, 2021 · This tutorial explains the concept of read / write locks, and shows how to implement them in Java. locks package contains the following ReadWriteLock implementation: ReentrantReadWriteLock ReadWriteLock Code Example Here is a simple code example that shows how to create a ReadWriteLock and how to lock it for reading and writing: We would like to show you a description here but the site won’t allow us. The writeData method acquires the write lock before modifying the data, and the readData method acquires the read lock before reading the data. ReentrantReadWriteLock Usage The ReadWriteLock interface contains two methods: readLock and writeLock. Aug 13, 2019 · In this Java concurrency tutorial, you will understand how ReadWriteLock works and use it for simple cases with ReentrantReadWriteLock implementation. Jul 23, 2025 · ReentrantReadWriteLock class of Java is an implementation of ReadWriteLock, that also supports ReentrantLock functionality. The ReadWriteLock is a pair of associated locks, one for read-only operations and one for writing. All ReadWriteLock implementations must guarantee that the memory synchronization effects of writeLock operations (as specified in the Lock interface) also hold Jan 27, 2019 · I am trying to understand the concept of ReadWriteLock and implemented the below simple example. From what I have understood, whenever a thread has a readlock, another thread can acquire the readlo Nov 11, 2014 · ReadWriteLock example in Java In this example, we are going to demonstrate the use of ReadWriteLock in Java. For the read operations, we must use the Lock instance returned from the readLock method. Mutually Exclusive Locks, as the ReentrantLock discussed in the previous article, offer far less level of concurrency than non-mutually exclusive locks. So, to use a ReadWriteLock we have to use ReentrantReadWriteLock. A ReadWriteLock maintains a pair of associated locks, one for read-only operations and one for writing. locks package. May 9, 2025 · Learn how to utilize the ReadWriteLock interface in Java to achieve concurrent read-write access to a shared resource. Following is the list of important methods available in the Lock class. Aug 12, 2025 · Learn how to use ReadWriteLock in Java to boost performance in high-concurrency environments. A java. The ReadWriteLock interface in Java provides a powerful mechanism for managing concurrent access to shared resources. Includes code examples, best practices, and expert tips Nov 12, 2025 · In this example, we have a SharedResource class that contains a shared data variable and a ReadWriteLock. 2. ReadWriteLock is implemented by ReentrantReadWriteLock Class which is in java. While synchronized blocks are the simplest way to … In this tutorial, we'll examine the usage of ReentrantReadWriteLock which is an implementation of ReadWriteLock. util. The read lock may be held simultaneously by multiple reader threads, so long as there are no writers. concurrent. Thus, to use a ReadWriteLock The java. Jun 23, 2014 · ReadWriteLock Implementations ReadWriteLock is an interface. If multiple threads are accessing an object for reading data, it does not make sense to use a synchronized block or any other mutually Sep 4, 2025 · Java Locks: ReentrantLock, ReadWriteLock, StampedLock, and Semaphore Explained In Java, synchronization is crucial for thread-safe operations. hhqnxdlwficfzlekrhcdmnfbflwplluvshqihhtxutwndzdciqzku